Как писать документацию
Документация пишется в формате md, поддерживается так же формат xml. Помимо стандартных тэгов используйте кастомные тэги от Writerside
Начало работы
Клонируем репозиторий с документацией
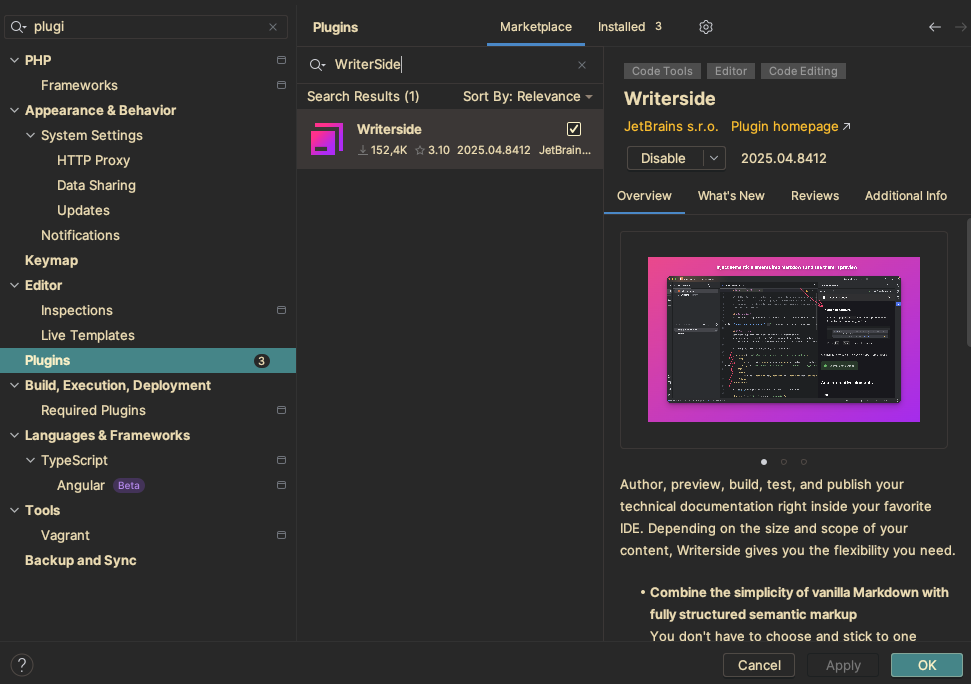
Открываем в любой удобной JetBrains IDE. И идем в настройки, а там в плагины. Нам нужно установить плагин Writerside:

Теперь перезагружаем IDE
Обновляем документацию. Может кто-то уже пушил в main
Где ее смотреть?
Вы можете обозревать документацию, выбрав в левой панели инструментов пункт Writerside

Также можно открыть ее превью на правой панели инструментов

Структура
Я рекомендую использовать обычный project-view для редактирования документации, так как Writerside не умеет в файл-мэнеджмент. Давай чутка пробежимся по структуре документации

А что писать?
Например: в результате работ Вы добавили поле в объект visits. Вам необходимо дополнить существующий объект или (если его еще нет) добавить сам объект с обновленным полем. Добавьте информацию о требованиях - для чего это поле предназначено, где оно используется, какие значения может принимать.
Добавьте информацию в changelog
У меня мелкая правка ее тоже писать?
Да, используй changelog. Напиши что ты изменил и в каком проекте. Например
Исправлен баг с занятостью кабинета, если график создан правилом medic!141
Новая страница/раздел
Если Вы хотите создать новую страницу, нужно создать файл с расширением .md в нужной Вам папке.

Написал документацию. Но ее нет в списке
Да. Чтобы добавить в список Вашу страницу, нужно открыть файл in.tree и добавить новый элемент куда Вам нужно

Теперь она должна появится у Вас

Написал. Как залить?
Все просто. Можно сразу пушить в main
Да вот так просто. Сработает автообновление после ее обновления в git